Assembly Version for 68HC11
Note: Assembly version of the simpleRTJ
for the 68HC11 is not supported anymore and no further
development is carried on. This version of simpleRTJ
is available free of charge.
The 68HC11 was the first
microcontroller for which the simpleRTJ was
implemented. The main objective during the Java VM development
was to implement as much of the Java language as possible.
Motorola 68HC11 was selected because of it's popularity and
because it's instruction set (indexed and indexed with offset
addressing) allowed to implement Java run-time environment in
a relatively small space. The current version of the Java VM -
Beta 2 requires only 7.5KB of code space and about 100 bytes
of data memory to run. Of course, additional memory is
required for the Java application and the run-time objects it
creates.
In order to achieve the
smallest possible size the Java VM has been entirely written
in the 68HC11 assembler using the GNU ASxxxx assembler/linker
tools.
The target system is not
required to run any real-time operating system. In fact, the
Java VM for 68HC11 has been designed to run on its own as a
miniature standalone operating system that can execute Java
control applications in the multi threaded run-time
environment.
Any of the available
development tools (JDK 2, JDK1.1.x, JBuilder, etc.) can be
used to create and compile Java control applications.
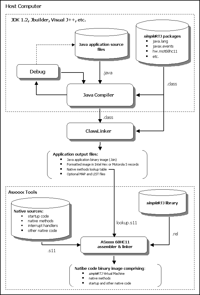
The ClassLinker
Another important part of the
development process was to design a tool that would allow link
Java binary 'class' files into the final output file. This
final application file is then loaded (together with the
native code) into the memory of the target device.
The size of the final output
file is being minimized by including only referenced
components (fields, methods, classes, etc.). Symbolic
references within the class files are also resolved during the
link phase and are replaced with the relative offsets and
indexes. This action significantly simplify and, more
importantly, speed up the bytecodes execution by the 68HC11
microcontroller. It was also necessary to write an optimized
set of java.lang classes to provide functionality that is
relevant to the environment on which the Java VM runs.
The ClassLinker was
written in Java to allow application development on any
computer system that supports Java language.
Threads
The thread support is
provided. Number of threads that can run simultaneously
depends on the processor performance. Typically, 4 to 8
threads can be handled by the 68HC11 with 8MHz crystal clock.
The real-time interrupt timer handler activates the time
sliced pre-emptive thread switching. The pre-emption is
implemented on the Java bytecodes execution level.
Garbage Collector
Java VM - Beta 2 now adds
support for the collection of unused objects on the
application heap. Garbage collection is invoked automatically
whenever memory resources are too low. In addition to
automatic collection, user application can check for the
amount of available memory and explicitly invoke garbage
collection.
The three color mark
and sweep garbage collector code has been implemented in less
than 640 bytes!
What's missing
Due to the very limited
memory resources and computational performance of 68HC11 some
functionality of the Java language has been omitted. For
example, using the 64-bit long and double arithmetic is not
supported as well as multidimensional arrays. Thread
synchronization is not yet fully implemented.
Java application development
process
Click here
to view the diagram showing the Java application development
process.
 |
Specially
optimized to run on the embedded systems with limited
memory resources (from 48KB). On average the simpleRTJ
will not require more than 18-23KB of code space to run. |
 |
Designed to
run as a stand-alone miniature Java operating system. No
other RTOS is required to be present in the memory. |
 |
Implemented
thread support with object's monitor locking and
wait/notify synchronization. A timer interrupt should be
available to provide VM with time base for the
pre-emptive time sliced thread scheduler. |
 |
Uses
optimized java.lang package to preserve small memory
footprint of the Java applications. |
 |
Implements
support for the javax.events package. This package
allows to handle responses to asynchronous events (some
interrupts, comms, keypad,...) in Java code. Also
included are classes for creating software timers
(single shot and periodic). |
 |
Supports
String and StringBuffer objects. |
 |
Exception
handling is fully implemented. |
 |
Interfaces
are fully supported. |
 |
Multidimensional
arrays are supported. |
 |
Includes
compacting, three color mark & sweep automatic
garbage collector. |
 |
Uses
simplified native interface to provide fast invocation
time for the native methods. |
 |
Large number
of startup configuration options for specifying the heap
size, number of references, threads, software timers,
etc. |
 |
The simpleRTJ
code can be built separately from the native code. This
feature allows VM to be programmed into the EPROM/FLASH
and the native code and Java application loaded into the
RAM when needed. |
 |
Number of
compilation options allow to control the size of char
data type, inclusion of floating point, presence of
garbage collector, etc. These options can be used to
tailor VM to specific needs of the target platform and
the Java applications. |
 |
Supports the
following memory models:
- linear 64KB
- banked 64KB
- linear up to 16MB |
 |
Can execute
Java applications of up to 16MB in size |
Limitations
 |
Java
language package java.lang was optimized (minimized) to
include only classes and methods that are relevant to
this implementation of the Java VM. |
 |
64-bit
double and long arithmetic is not supported |
 |
Divide
( / ) and modulo ( % ) operators works at the moment
only on 16-bit numbers. |
 |
Thread
support doesn't yet provide synchronization on
synchronized methods and code sections. java.lang.Object
class doesn't implement thread synchronization methods
wait and notify. |
 |
Multi-dimensional
arrays are not supported. |
 |
Performance
of the application written in Java and run under VM is
slower than applications written in C. This limits the
use of Java VM to applications which do not require fast
responses from the control program. However, interrupts
are are always serviced as soon as they are registered
by the processor. Furthermore, it is always possible to
write time critical operations in the native code and
that way balance the slower execution of the main
program. |
 |
JNI
is not supported. Instead, there is a simple and fast
native interface provided. |
Read the installation
instructions and the system
requirements for additional information you may need to
know before you start using the Java VM for 68HC11.
Documentation
The documentation is
distributed with the VM and as such it doesn't need to be
downloaded.
However, up to date version of the User Guide can be
separately downloaded
(217KB) for offline reading.
Installation instructions
The Java VM - Beta 2 is distributed as a self-extracting zip
archive for the Windows95/98/NT or as a zip file for
extracting on other platforms.
To install the Java VM follow these steps:
 |
Download
the vm11_b2.exe into temporary folder on your computer
by clicking on corresponding link above. |
 |
Run
the vm11_b2.exe by double-clicking the file from
the Explorer |
 |
Specify
the new installation folder if the default one is not
suitable and select the Unzip button |
 |
Self-extracting
program will copy all Java VM files into the specified
folder. When installation of the files completes
select the Close button. |
 |
In
the root of installation folder open the readme.html
for up to date information about this realease of Java
VM. |
To uninstall the Java VM from
your computer remove (delete) all files in the installation
folder.
System requirements
Target device
 |
8MHz
or faster 68HC11 with at least 32KB of battery
backed-up RAM for program and data storage. If
EPROM/RAM configuration is used then at least 16KB of
EPROM and 16KB of RAM is required. |
 |
Current
version of Java VM will require less than 7.5KB (or
9.8KB with FP support) of code memory and less that
100 bytes of data memory to run. Of course, additional
memory is required for your java application and the
run-time objects. |
 |
68HC11
real-time interrupt (RTI) available for thread
switching |
 |
Serial
port (with RS232 interface) for loading java
application and VM from the PC |
Application
development
 |
PC
with Windows95/98/NT (or any other computer) and
enough memory to run the development tools |
 |
Native
code development tools to produce the binary images of
the startup code, native methods and the Java VM. |
 |
The
GNU ASxxxx assembler/linker for 68HC11 is recommended
as it has been used to build Java VM binaries. |
 |
Executables
for the Windows platform can be downloaded from here.
Visit the ASxxxx
homepage to download software for other platforms. |
 |
JDK
1.1.x or JDK 1.2 to compile your java application and
to run the ClassLinker. Other development tools that
can also be used include Visual J++, JBuilder, Visual
Cafe, etc. |
 |
Sun's
CommAPI 2.0
if you want to use AppLoad - the Java application for
loading binaries via 68HC11 bootstrap mode.
|
| AppLoad11
(1.0) for Win9x/2000/XP |
Screen shots 1
2
AppLoad11
is a 32-bit application for Windows environment providing easy
way to upload executable files into devices based on Motorola
68HC11.
Features:
- graphical user interface
- supports upload several
files in one session
- accepts input files in
Motorola S and Intel Hex formats
- fully configurable
selection of COM port, boot loader, booting and loading
baud rate, etc.
- operating parameters can
be specified via command line arguments
Downloading instructions
After downloading the AppLoad11-1.0.zip
(287K) unzip the archive into desired directory. No further
installation is required.
See the readme.html for additional instructions.
AppLoad11 source code
and project files for Borland C++ Builder 4 are available upon
request here.
| Mem11
(1.0) for Win9x/2000/XP |
Screen
shots 1
2
3
Mem11
is a 32-bit application for Windows environment providing
simple commands to inspect memory in devices based on Motorola
68HC11.
Features:
- graphical user interface
- Available commands:
- read
- write
- fill
- log output into disk file
- recent commands history
- fully configurable
selection of COM port, boot monitor, booting and operating
baud rate, etc.
- operating parameters can
be specified via command line arguments
Downloading instructions
After downloading the Mem11-1.0.zip
(305K) unzip the archive into desired directory. No further
installation is required.
See the readme.html for additional instructions.
Mem11
source code and project files for Borland C++ Builder 4 are
available upon request here.
Screen
shots 1
2
appload11
is an application for Linux environment running the KDE window
manager. It provides easy way to upload executable files into
devices based on Motorola 68HC11.
Features:
- graphical user interface
- supports upload several
files in one session
- accepts input files in
Motorola S and Intel Hex formats
- fully configurable
selection of COM port, boot loader, booting and loading
baud rate, etc.
- operating parameters can
be specified via command line arguments
Downloading instructions
After downloading the appload11-0.1.tar.gz
(153K) and untaring the archive into desired directory run the
following commands to build appload11 for your environment:
./configure
make
make install (as root)
See the README file for
further details.
You will also need one of the
following bootloader files:
|